Generate QR Code Image
This bot creates one or multiple QR Code images from specified text.
Top Benefits
- Quickly and easily create QR Code images
Use this bot to create multiple QR Code images for any kind of text to use wherever you want.
To generate multiple QR code images, use a CSV file that contains a list of pairs: "Input text" and "File name".
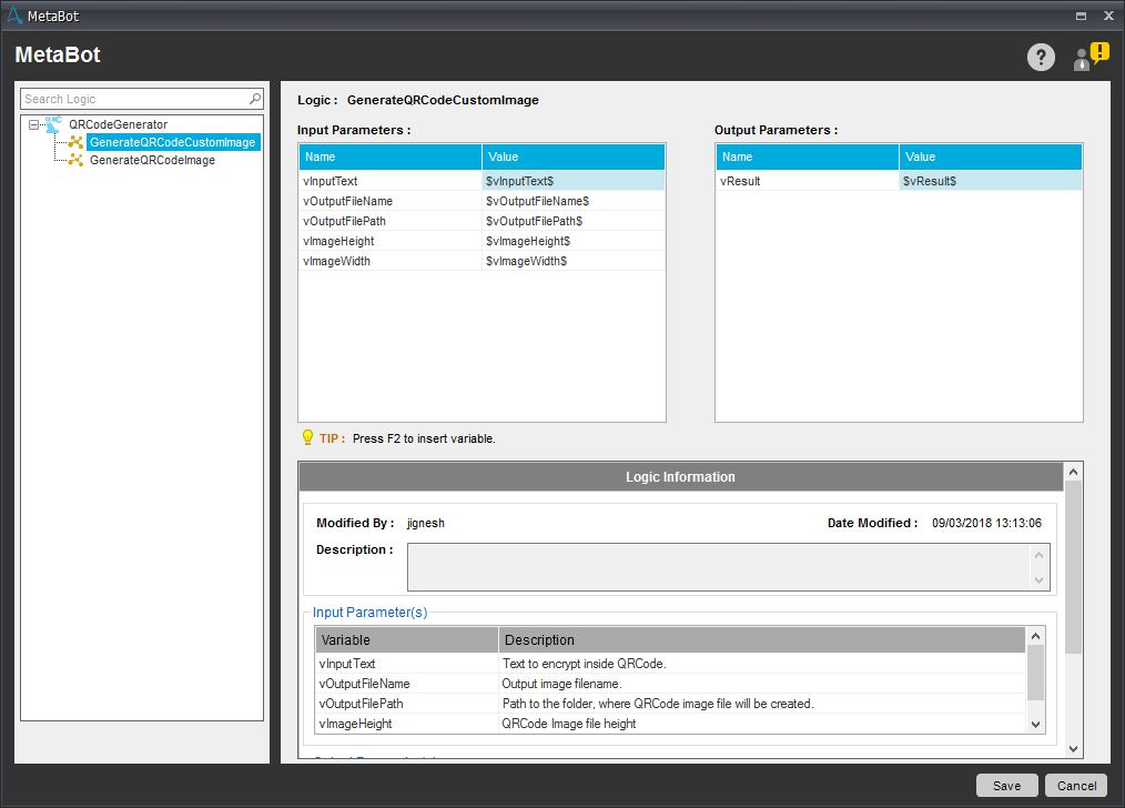
The output image file will be in PNG format. The default size of output image file will be 150 x 150.
Free
- Applications
-
- Business Process
- Customer Service & SupportInformation TechnologyMarketing
- Category
- Utility
- Downloads
- 154
- Vendor
- Automation Type
- Bot
- Last Updated
- January 23, 2021
- First Published
- September 15, 2018
- Platform
- 11.x
- Support
-
- Community Support Only
- Pathfinder Community Developer Forum
- Agentic App Store FAQs
- Bot Security Program
-
Level 1
Setup Process
Install
Download the Bot and follow the instructions to install it in your AAE Control Room.
Configure
Open the Bot to configure your username and other settings the Bot will need (see the Installation Guide or ReadMe for details.)
Run
That's it - now the Bot is ready to get going!
Requirements and Inputs
- Input text for which QR Code will be generated
- Name of the output image file
- Path to the folder where image will be generated
