Remote Installation ITPA
The bot performs remote installation of patches, OEM upgrades, application software and upgrades in silent mode.
Top Benefits
- Safe and secure installation on remote servers
- Saves manual effort and frees up time of the IT team.
Installation of software on remote servers, in silent mode.
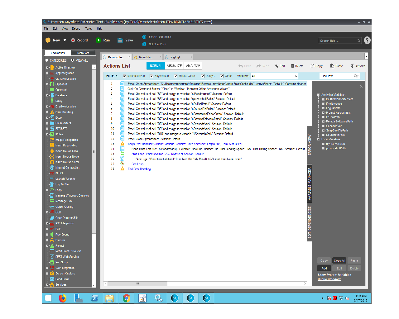
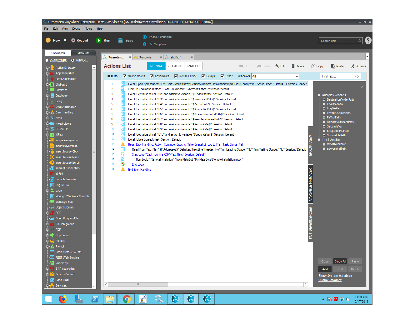
The Bot installs provided software/application/patch on remote machine . • The Bot does the remote installation of patches, OEM upgrades, application software and application upgrades, in silent mode. • The Bot, after installation, also verifies the installation via task manager if the application is running fine and checks the versions of the upgrades. • Reads the IP addresses from the text file and copy the software on the remote machines also install the software on the same. • The Bot uses PowerShell
Free
- Applications
-
- Business Process
- Information Technology
- Category
- Utility
- Downloads
- 49
- Vendor
- Automation Type
- Bot
- Last Updated
- December 22, 2020
- First Published
- July 25, 2019
- Platform
- 11.x
- Support
- Bot Security Program
-
Level 1
Setup Process
Install
Download the Bot and follow the instructions to install it in your AAE Control Room.
Configure
Open the Bot to configure your username and other settings the Bot will need (see the Installation Guide or ReadMe for details.)
Run
That's it - now the Bot is ready to get going!
Requirements and Inputs
- Automation Anywhere Enterprise v11.3 or higher and PowerShell and System having admin rights
- Inputs: Provide IP address on which software to be install(in IPAddresses text file)Provide software/application/patch which has to be installed(in Config file)Provide the PowerShell script path in the config fileProvide the required paths to the Config file
