Validate US Address Using USPS
This bot uses the United State Postal Service (USPS) API to validate US addresses.
Top Benefits
- Maintain high data quality of CRM, Shipping, or Contact records
- Store accurate, properly abbreviated and standardized address data
- No need to parse JSON or XML streams or interpret error responses
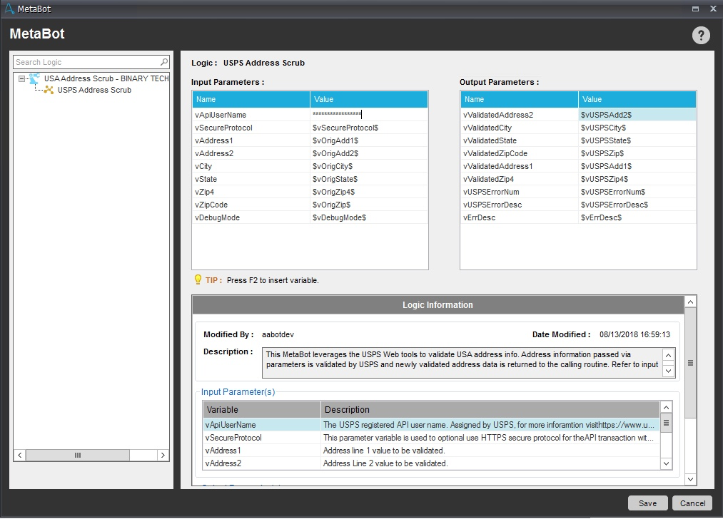
This is a MetaBot component that can be integrated into a task bot. It handles address scrubbing or validation using a free USPS service. It is fully documented with debugging and parametrized architecture for ease of use and portability.
Key Use Cases:
- Validate a new lead address information: Leads received via web or third-party resources do not always guarantee accurate address info. Use this MetaBot to validate and properly format a new lead address before adding it to your CRM.
- Validate an address prior to submitting a shipping transaction.
- Validate an address prior to calling a Google Maps API to ensure accurate results.
- Validate an address prior to adding a contact record to Outlook contacts etc.
Free
- Applications
-
- Business Process
- Customer Service & SupportSalesShipping & Distribution
- Category
- Utility
- Downloads
- 110
- Vendor
- Automation Type
- Bot
- Last Updated
- January 23, 2021
- First Published
- September 24, 2018
- Platform
- 11.x
- Support
-
- Binary Technologies, Inc.
- +1855 433 6628
- hdesk@binarytech01.com
- Bot Store FAQs
- Bot Security Program
-
Level 1
Setup Process
Install
Download the Bot and follow the instructions to install it in your AAE Control Room.
Configure
Open the Bot to configure your username and other settings the Bot will need (see the Installation Guide or ReadMe for details.)
Run
That's it - now the Bot is ready to get going!
Requirements and Inputs
- Free USPS Web Tools user account
